Вложений: 2
Подскажите по подключению Pioneer SPH-DA120
Вложение 1050212Вложение 1050214
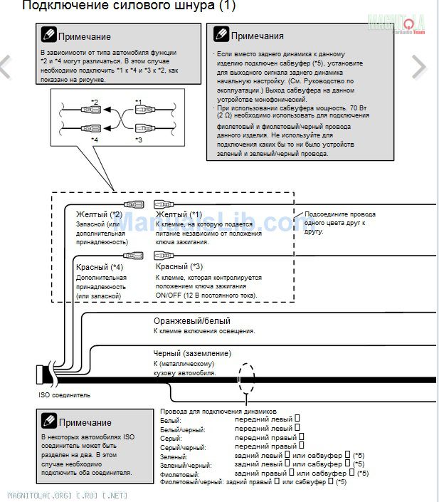
Расположение штырьков ISO соединителя может различаться в зависимости от типа автомобиля. Подсоедините *6 и *7, если Pin 5 используется для управления антенной. На других типах автомобилей запрещается подсоединять *6 и *7.
Про какую антенну идет речь?
Машина Nissan Almera G15. Положение замка зажигания "асс" есть.
В моем случае этот сине-белый провод должен быть соединен?
Re: Подскажите по подключению Pioneer SPH-DA120
Сине-белый провод - это выход, на который магнитола подаёт +12 вольт для включения антенны, при переключении на Радио. Это актуально для активный радио антенн, которые имеют встроенный усилитель радиосигнала. Если вы радио не слушаете, то можно просто забить. Если слушаете, то надо выяснить, активная ли в вашем авто применена антенна или нет. В большинстве случаев нет, но всякое бывает:)